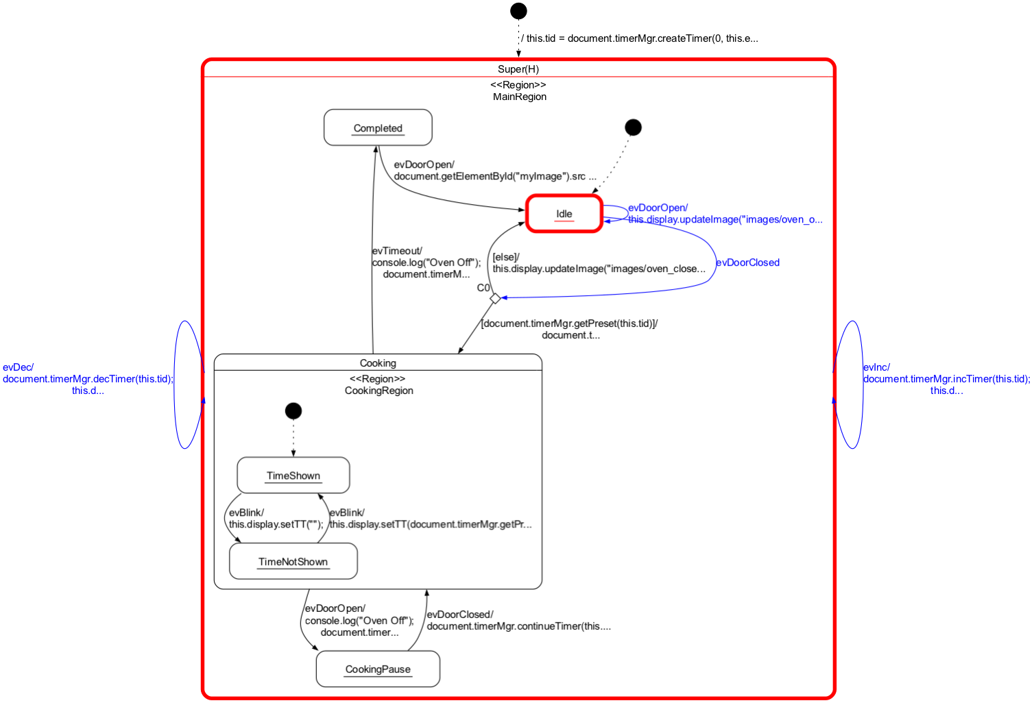
wiki:backends:oven_sm.png
oven_sm.png
- Date:
- 2024/01/19 18:12
- Filename:
- oven_sm.png
- Format:
- PNG
- Size:
- 155KB
- Width:
- 1508
- Height:
- 1026
- References for:
- Generating JavaScript code from UML state machine models
This list might not be complete due to ACL restrictions and hidden pages.

