wiki:news:16april2016
Astah SysML
In the latest version of the SinelaboreRT code generator the SysML Modeling tool Astah SysML is supported. The following screenshots show how the modeling tool looks like.
Instead using classes in class diagrams SysML uses blocks and block definition diagrams.
This example is the the model of a microwave oven as used in the manual and examples folder.
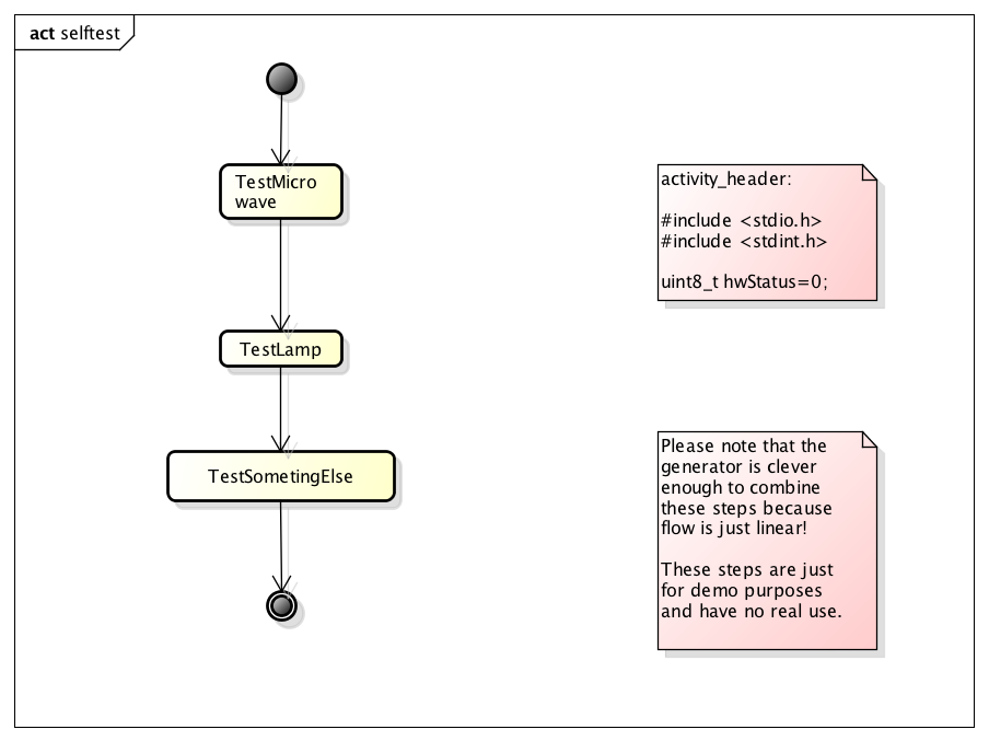
Also activity diagrams are possible and the generator can generate 100% code from these diagrams.
For a quick start download the latest release version and load the Astah SysML microwave oven from the examples folder.
This new version is free for users who bought their license within the last two years.
Have fun!
wiki/news/16april2016.txt · Last modified: by pmueller

